User Tools

Site Tools


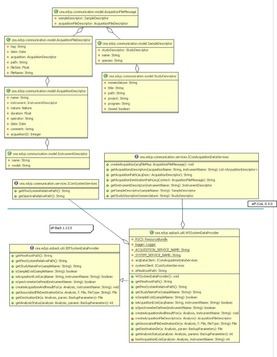
wiki:epims4_1m1:developer:ep-col_back.png

ep-col_back.png

ep-col_back.png
Date:
2009/01/21 08:22
Filename:
ep-col_back.png
Format:
PNG
Size:
690KB
Width:
940
Height:
1210
References for:
epbackdb

This list might not be complete due to ACL restrictions and hidden pages.